Префильтр на присоединяемые данные
Префильтр на присоединяемые данные предназначен для фильтрации данных Присоединяемой таблицы до того, как они будут присоединены по указанному условию присоединения. Таким образом, в присоединении будут участвовать только данные, удовлетворяющие условию фильтрации. Для установки префильтра на присоединяемые данные:
- Вызовите контекстное меню присоединенного итога и выберите пункт Условие присоединения.
- В открывшемся Редакторе условия присоединения нажмите кнопку
. - Установите префильтр в открывшемся окне редактора префильтра.
- Нажмите кнопку Сохранить.
Префильтр может быть установлен через простой и расширенный режим.
Если на присоединенный итог установлен префильтр, то в Редакторе условия присоединения иконка префильтра изменяется на
.
Простой режим
Простой режим префильтра на присоединяемые данные позволяет задать условие фильтрации только с использованием заданных условий сравнения.
Настройка простого префильтра
- Откройте редактор префильтра.
- Перетащите колонку из Перечня колонок присоединяемой таблицы в редактор фильтра.
- Установите Условие сравнения.
- Установите элемент, с которым будет произведено сравнение (значение, введенное вручную, или параметр виджета).
- Определите значение или параметр для сравнения.
- Нажмите кнопку Сохранить.

Замечание
Если в префильтре на присоединяемые данные, через простой режим префильтра, установлено несколько условий, то итог будет рассчитан на основе данных, удовлетворяющих всем условиям.
Если итог необходимо рассчитать на основе данных, удовлетворяющих либо одному, либо другому условию, воспользуйтесь расширенным режимом.
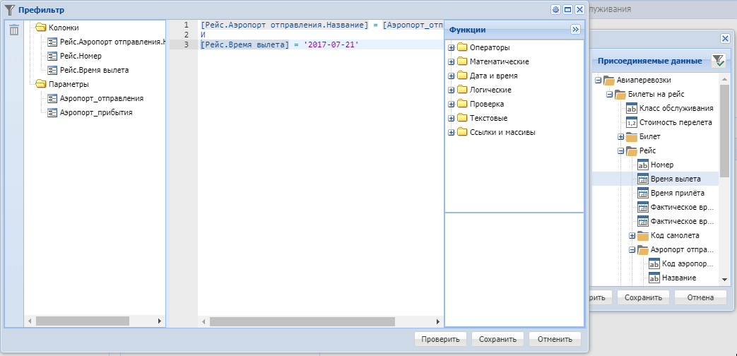
Расширенный режим
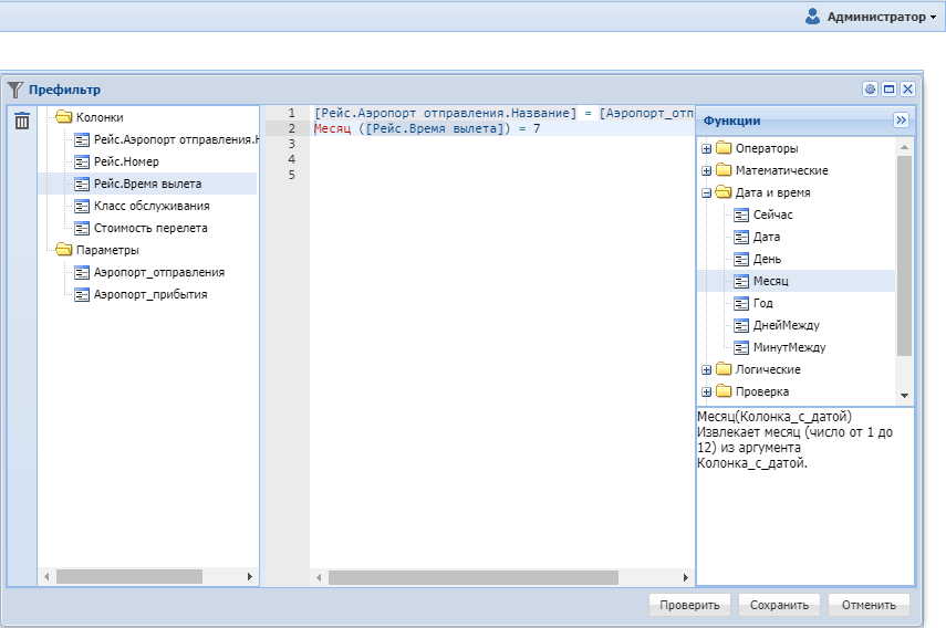
Расширенный режим префильтра на присоединяемые данные позволяет задать сложное условие фильтрации с использованием функций и операторов.
Настройка расширенного префильтра
- Откройте редактор префильтра.
- В редакторе фильтра нажмите кнопку
. - В открывшемся окне редактора формулы префильтра задайте условие фильтрации.
- Нажмите кнопку Сохранить.
Редактор формулы префильтра

Окно редактора формулы префильтра условно поделено на три части:
- Перечень колонок Присоединяемой таблицы и Параметров виджета, которые могут быть использованы в префильтре
- Поле ввода формулы для вычисления условия фильтрации
- Доступные для использования в формуле функции и операторы языка Колибри
Построение формулы для вычисления условия фильтрации
- В формуле могут быть использованы только колонки из списка, для добавления колонок в список выберите колонку из Перечня колонок присоединяемой таблицы и перетащите в список используемых колонок или в поле ввода формулы.
- Для использования колонки/параметра в формуле, дважды кликните по ней из списка или перетащите её на поле ввода формулы. Колонка/параметр будет добавлена в то место формулы, где установлен курсор.
- Для добавления функции/оператора в формулу дважды кликните по функции/оператору, перетащите её на поле ввода формулы или введите функцию/оператор вручную. Функция/оператор добавится в то место формулы, где установлен курсор.
- Для проверки правильности формулы префильтра нажмите кнопку Проверить, при наличии ошибок будет выведено сообщение о них.
- Для сохранения формулы префильтра нажмите кнопку Сохранить.